NonStop ™ Newsletter for September 2020

 ______________________________________________

Current Global Subscribers 15,287                                                                                                                                       Click to Sponsor a Newsletter

Contents

 Who doesn’t love a Farmer?

Let's Talk About Performance

Virtu-NUG had its challenges: but .....

Q/Restore

Lower Costs

Gravic Publishes New HPE Shadowbase Technical Brief on

Managing Latency

LUSIS PAYMENTS CONTINUES GLOBAL EXPANSION

Integrate Your HPE NonStop Servers with SailPoint Identity Governance

Newsletters

Top 3 File Integrity Monitoring Concerns and How to Address Them

NonStop Technical Boot Camp 2020 is going virtual!

ASK  

 

   
 

Who doesn’t love a Farmer?

 

The CEO of Paypal Dan Schulman recently quipped that it’s expensive to be poor.  No more is this true than in the world of consumer financial services.  His mission is to bring affordable payments access to the entire globe.  He’s right about the expense - access to banking and financial services can be extremely costly for those who have only a limited understanding of exactly how the finance and banking industry operates.

 

Take the farmers of Central America for example.  Coffee growers and Milk Producers typically run family businesses with all generations of the same family pitching in to help keep the business going.  Their income levels depend greatly on the quality of the that year’s crop, with their primary skill being in the production of food and less so in finance. 

Their typical method of receiving payment for their labours and goods is to hop on a bus travel to the bank’s payment center, line up and one by one receive payment in cash; and then travel by bus back home again.  It’s all a very time consuming and unproductive. Added to this they may not be in the best situation to know how to negotiate a best price for their goods.

Covid brings with it both a challenge and an opportunity.  Communities are now being encouraged to turn to a mobile app which embedded with a Debit Card gives the farmers access to Digital Banking services.  By using the App, they can get paid for their goods digitally into the wallet app, and then use those funds to pay for goods for example at fuel stations and grocery stores.  The Covid angle is stronger because it reduces their need to go mix closely with others and risk catching the virus, AND saves them valuable time and money.

At the touch of a button, Farmers also gain access via Mobile Apps to competitive 3rd party finance loans which can tide them over between payment cycles.  This also has the added

side-benefit of allowing them to build up credit history. 

Where does OmniPayments come into this story?  Our unique solution OmniCloudX plays several key role in this market, helping milk farmers to get paid quickly and efficiently, so that they can dedicate more time to their farming trade.  In another example, OmniPayments plays a social role targeting the large Colombian population of destitute mothers who need help to get their children educated at school so the long term cycle of destitution can be broken.  Part of this government-led package includes checking the childrens health regularly and ensuring the kids attendance meets acceptable minimums.  This framework also enables governments to get emergency pandemic payments directly to those who need it quickly and efficiently and at lower cost.

PayPal’s Dan Schulman was probably right, it’s expensive to be poor, but just like OmniPayments, Dan hopes he’s offering the poor a way to lift themselves up in the world.

To learn more about OmniCloudX visit https://omnipayments.com/architecture/software/

You can also follow @omnipayments on Twitter, visit OmniPayments.com or email us at sales@OmniPayments.com


Let's Talk About Performance

 

One of the questions we at NuWave are often asked about our products is "What is the performance like?".  While our own internal benchmarking shows that LightWave ServerTM and LightWave ClientTM can process thousands of transactions per second with minimal impact on CPU utilization, the answer to that question is generally a little more complicated.

Any product's performance in any given NonStop environment will be based on many factors, including:

·        Capabilities of the platform it is running on (CPU, disk etc)

·        Priority of the process relative to the other processes on the system

·        Type of work being done by the product (i.e is it I/O bound or CPU bound?)

In the case of products of client-server middleware products like LightWave ServerTM and LIghtWave ClientTM , you can add to this list the following:

·        Size of messages being parsed

·        Complexity of messages being parsed

·        Network capabilities

·        Any security implications, e.g. TLS sessions being established or signatures being generated as part of the measured period

And there likely will be other specific issues to consider in your environment. Having said all that, LightWave products include a range of features to help you determine how your implementation is performing in your own environment.  When combined with standard tools available on the NonStop and elsewhere, it's not too difficult to get an accurate idea of how well your entire solution is performing, and even to improve performance, often by addressing some low-hanging fruit.

The complete article, How to Get the Best out of the LightWave Products, Pathway, and NonStop, will give you some guidance on how you might set up a performance benchmarking test that takes into account all of your specific application and environmental requirements.  

 

 


Virtu-NUG had its challenges: but what to present?
Next Generation Reflex process to be a good choice

With the announcement that the planned NonStop Technical Boot Camp has gone virtual means many of us will be fine-tuning our presentation skills. In front of a camera, no less! And while this may be natural for some, there are few vendors with Hollywood credentials. Fortunately, with the Virtu-NUG events of late, we have at least been given the opportunity to brush up on skills.

Few of us facing a video “tapping” have access to studio-level equipment nevertheless the quality of the videos used during the last series of virtual events met the needs of participants. Fortunately, the year 2020 will not finish with the equivalent of Academy Awards but as we adjust to this global pandemic and the isolation and self-distancing it calls for, with practice comes confidence and who knows, the NonStop community might enjoy such interactions.

I have been presenting, training and pronouncing on the advantages of Insider Technologies product set for over 20 years, across various User Groups, customer installations and training sessions but not one of them has involved the use of video. When Karl Gilbank, Insider Technologies Managing Director, looked at the new Reflex UI and suggested to me:

“Dave, you need to make a video presentation about the latest UI, how it was developed, the advantages of LightWave Server for the development process and then then introduce it at the upcoming Virtu-NUG”.

Looking to retain full employment I dutifully accepted the challenge and proceeded to write a script even as I weathered numerous rewrites, and when the time came, it seemed to do the job even as I have to admit, it felt a little odd watching myself taking my turn in the spotlight. Yes, I couldn’t help it but I just had to see what the finished product looked like even if it did seem strange.

As I was later to admit, I wasn’t too keen on watching it but vanity, intrigue and masochism prevailed.  In the end, I was glad I did, because I was quite proud of my little self and it did stand up to other presentations in VIRTU-NUG.

My presentation just happened to be the second part of a two part presentation that called upon NuWave to precede me – Insider Technology and NuWave are now partners and NuWave’s LightWave Server just happens to be representative of our first collaboration. A report on this and more, appeared recently in the July – August 2020 issue of The Connection – look for the article Next Generation Reflex @ VIRTU-NUG.

If this hyperlink doesn’t take you to the article, then cut and paste this URL into your browser:
https://connect2nonstop.com/next-generation-reflex-virtu-nug/

With as much discussion as there is today about the new normal and what seminars, conferences and events will look like there is no escaping the reality that virtual is here to stay. Is it a step forward in user – vendor interaction that delivers the same social networking opportunities that we have been used to is still very much up in the air – or just temporary awkwardness ?

However, what cannot be discounted is that this is the normal for now and that for many of us, myself included, we will just have to spend more time in front of a mirror, practicing! For now, we still have our web site and the phones still work. Should you like to know more about Insider Technologies and about our next generation Reflex, then visit our site or email us directly. We welcome all opportunities to discuss these latest developments with you!

hello@insidertech.co.uk

 


Q/Restore

In an article from Yahoo News Business Wire, July 8, 2020.  Sam Werner, VP, Storage Offering Management at IBM is quoted:

“LTO technology’s inherent air-gap along with its low cost of ownership make tape technology one of the most secure and most cost-effective data storage options for enterprises that require reliable long-term archival storage to manage the surge in data generation.”

Tape still has a place in HPE NonStop but because of the way NonStop Restore retrieves files recovering those files can take a very long time.  However, we don’t have to live with long restore times.  Q/Restore from QSA Enterprises greatly reduces the time it takes to restore files backed up on large capacity tape volumes.  This is how…

Anatomy of a backup tape:

The HP Nonstop backup program has always built backup tapes using the same basic format.  At the beginning of the tape is written a number of records describing the backup and the tape being written to.  This is followed by the files.  For each backed up file, there is a metadata record followed by multiple blocks of file data.  The backup is then concluded with a number of trailer records.

To keep the contents of the backup tape set in a predictable order the files are backed up in alphabetical order.  This way, if the restore process reads a metadata record from the tape that refers to a disk file name that is alphabetically greater than the file that the restore process is attempting to find, it can be assumed that the target filename is not present on the tape.

Down side of this architecture:

The problem with this is the restore process has to read the metadata record for every file on the tape until the target file is reached.  This takes time.  And considering the I/O has to complete before the restore process can issue the command to skip to the next file, it takes a lot of time. 

Large capacity tapes exacerbate the problem:

The time it takes for the restore process to find a file has become a huge problem with the large capacity tape cartridges.  The restore process might have to do hundreds of thousands of reads before the target file is found, and that means many hours of wasted time.

The solution:

Q/Restore examines the catalog entries deposited by any of the existing cataloging technologies (Q/Tos, DSM/TC and TMF) to determine where the target files are located within the tape set.  Then the correct tape volume is requested and the tape is positioned to the exact location of the target file and control is passed to the restore process.  In doing this, we have reduced the number of reads from an undetermined number to just one and there are no delays waiting on I/O completion to advance the tape by one file at a time.

Flexibility:

Until now we’ve addressed restoring one (1) file from a backup tape.  But there is more to Q/Restore than that.  Q/Restore accepts multiple filesets and repositions the tape at the completion of each fileset.  If the multiple filesets span multiple tape volumes Q/Restore will skip directly to the next required tape volume without reading to the end of the tape.  And the next volume doesn’t have to be the next tape volume in the tape set.

How fast is it?

Tests at our lab and at customer sites show ad hoc restores completing in 10% to 15% of the time it takes to restore the same file(s) without using Q/Restore. 

The results are dependent upon the speed of the tape drive and the makeup of the files backed up.  A backup of few but large files won’t show the performance improvement of a backup containing many files.

Here is an example from our lab using a DAT drive:

Backup elapsed time: 4 hours 9 minutes

Tapes used: 2

Tape1 files: 4420

Tape1 bytes: 3644978480

Tape2 files: 6175

Tape2 bytes: 3458110941

 

File restored from Tape2, file offset 6168

Legacy restore elapse time: 50 minutes

Q/Restore elapse time:          5 minutes

 

 

For more information email us.

 


Lower Costs

No smoke, no mirrors, no snake oil.

Just NonStop Services to suit you.

www.BrightStrand.com

 


Gravic Publishes New HPE Shadowbase Technical Brief on

Managing Latency

 

 

Gravic recently published a new HPE Shadowbase Technical Brief on Managing Latency. One of the most critical aspects of data replication performance is latency, and this brief reviews the two most important types: replication latency and application latency.

Replication latency is the elapsed time between when a data change (e.g., insert, update, delete) is committed to the source system database, and when it is applied to the target database. It is the time period when the change data is in the replication pipeline and is affected by system utilization, process priorities, and network bandwidth.

This time period is very important to businesses, because it represents production change data that is not yet backed-up, and may be lost in the event of an outage of the source or target system. The longer this time interval is, the more data may be lost.

Application latency is primarily noticeable when using the Shadowbase Zero Data Loss (ZDL) solution for synchronous replication. When the source application calls transaction commit to make its data changes permanent, Shadowbase ZDL must ensure that the data changes are safe-stored on the target system before allowing the source transaction to commit. A consequence of this process is that the time taken for the source application’s transaction commit to complete may be extended. This additional commit time is known as the application latency. For more information, read the solution brief: https://www.shadowbasesoftware.com/publications/solution-briefs/managing-latency-technical-brief/.

 

Extract Database Changes or Initial Load Data into Flat Files with the HPE Shadowbase ETL Toolkit

The HPE Shadowbase ETL Toolkit is used to extract database changes or initial load data into flat files for subsequent ETL loading into a target environment using:

 

  • comma-separated value (CSV),
  • fixed-position,
  • variable length, and
  • tab-delimited formats.

 

It can feed high-volume data quantities into a data warehouse, and row-based data into columnar databases. When coupled with HPE Shadowbase Online Loading (SOLV), the Toolkit can extract select data from a source database, transform/cleanse it into the proper format, save it into flat files understood by the ETL utility, and load the files into a target database environment not directly supported by Shadowbase replication.
 

Using the Toolkit, source database change data can be periodically extracted from its audit trail, and processed into a flat file format for incremental loading into the target environment using a micro-batch update approach to keep the target synchronized with the source.
 

The Toolkit can also be used to extend the SOLV loading capabilities to allow for reading and injecting events from flat files into the Shadowbase replication engine for processing. For more information, read the solution brief: https://www.shadowbasesoftware.com/publications/solution-briefs/solv/.

 

Gravic Announces Shadowbase for HPE NonStop

Version 6.610 Release

 

For more information on the release features, please see: Shadowbase Version 6.610 Release.

For more detailed information on this release, please see: Shadowbase Product Releases (SPRs).

 

Gravic and Shadowbase Support are Available During the Pandemic

We are concerned for all of our friends in the HPE and Connect communities and pray that they remain safe through this unprecedented and dangerous situation! For the duration of the COVID-19 Pandemic, Gravic and its Shadowbase Products Group are open and operating with remote support and access. To reach Shadowbase Support, please use your normal Support contact information or use Support. Please use Contact Us for all other inquiries.

Hewlett Packard Enterprise globally sells and supports Shadowbase solutions under the name HPE Shadowbase. For more information, please contact your local HPE Shadowbase representative or visit our website. For additional information, please view our Shadowbase solution videos: https://vimeo.com/shadowbasesoftware.

Specifications subject to change without notice. Trademarks mentioned are the property of their respective owners. Copyright 2020.

 


LUSIS PAYMENTS CONTINUES GLOBAL EXPANSION

 The COVID-19 pandemic has presented unprecedented challenges for businesses and society worldwide.  In the face of this global crisis, our top priority has always remained about the safety of our employees and the continuity of business for our clients. Our team’s dedication to business continuity over the past six months has yielded some major strides for our company’s continued global expansion.

 

Here are a few highlights of our past six months:

  • Lusis has increased our Canadian user base to four customers.
  • Lusis launched our first North American support center, based in Toronto Canada.  North America is now our primary market. The new support center is a major step in solidifying our footprint in North America. Until recently, Lusis had only sales and consulting teams in North America. The addition of this facility and the team that was assembled will dramatically accelerate new and current project deployments of TANGO. “We are happy to achieve this milestone which has been brought on by our success with North American companies. We look forward to new challenges with enthusiasm and determination," Philippe Preval.
  • Our growth over the past six months also extends South as we have added two new customers from Latin America and have also added additional direct representation in the region.
  • Since 2017, Lusis has had a team dedicated to Artificial Intelligence, responsible for working on Machine Learning / Deep Learning approaches mainly applicable to fraud detection on payments and trading strategies in the financial markets. In early 2020, Lusis R&D in France, in joint venture with CentraleSupélec University launched the Chair "Artificial intelligence applied to the detection of payment fraud and trading". Through this partnership, Lusis and CentraleSupélec are strengthening their collaboration in the field of artificial intelligence applied to the banking sector.  Following the joint venture, in April of 2020, Lusis proudly unveiled it TANGO AI Fraud solution. By deploying TANGO AIF™ our clients get a leading-edge solution for fraud monitoring, detection and action. Our technology provides the latest methods for processing secure transactions, irrespective of source, nature or market segment. With tighter payments regulations; evolving platforms, and new initiatives, such as PSD2, GDPR and 3DS2.0, etc., advanced fraud technology is a requirement. Implementing a solution like Tango AIF to enrich detection to combat fraud is critical. As service providers, retail banking organizations need to maintain control over these issues while upholding compliance and protecting revenues. Recently, TANGO AIF was chosen by a top US bank for testing. Thus far results have been incredibly positive, and we look forward to a permanent installation.
  • TANGO continues to be the industry leader in replacing legacy and in-house solutions that are quickly becoming obsolete. Organizations continuously choose Lusis Payments TANGO for three simple reasons: 1) Technology – TANGO is built on a highly performing micro-service architecture designed to implement a transactional, mission critical, Service Oriented Architecture that is hardware and database agnostic. As a technology company, Lusis focuses on R&D, innovation, performance, & time to market. 2) Delivery - Our CBSD approach leads to reduced development and maintenance costs which provides faster time-to-market and an ongoing, cost-effective payments solution. Our support centers in Europe and North America provide 24x7 support. 3) Ease of Transition – With a versatile common architecture, TANGO removes issues regarding integration associated with disparate legacy systems and can be deployed on one hardware platform, or multiple hardware platforms, from the same or different hardware vendors all running the same TANGO infrastructure and code base. TANGO's unique design removes complexities and reduces migration time frames.

 

We look forward to the next six months being as productive as our last. Lusis Payments hopes everyone is staying safe through these unprecedented times as we all navigate the changing business landscapes.

 

For more information on Lusis Payments TANGO, please contact Brian Miller at Brian.Miller@lusispayments.com.

www.lusispayments.com

 

 

 



Integrate Your HPE NonStop Servers with SailPoint Identity Governance

 

Whether you need to provision users on one or multiple HPE NonStop servers, XYGATE Identity Connector (XIC) elegantly integrates your NonStop servers with your SailPoint enterprise solution.  Achieve user governance, provisioning and reconciliation of HPE NonStop user accounts directly from SailPoint.

Ensuring employees have the correct access to the right business applications and IT

resources is a critical requirement with which many companies struggle.  Current solutions for requesting and managing user access are inefficient, manual, complex, and outdated. Governance is often an afterthought, leaving enterprises vulnerable to security risks and exposed to compliance issues.

Many organizations are adopting solutions like SailPoint to manage their technology assets. SailPoint, the market leader in Identity Governance and Administration, allows businesses to automate an ever-growing technology landscape while addressing security and compliance risk.

XYPRO and SailPoint have partnered to provide the first and only SailPoint certified integration for HPE NonStop servers. XIC for SailPoint provides complete control over who has access to your NonStop servers from your enterprise SailPoint instance.

SailPoint Benefits

SailPoint is a flexible identity governance software designed to provide efficient, all-encompassing visibility into who is doing what in your environment via rapid automation of identity and access management across the enterprise. Other benefits:
 

      Automated User Provisioning - Give users the access they need as they join an organization

      Access Request - Empower users with automated application and data access

      Access Certification - Always ensure users have the right access

      Integrate with CyberArk - The market leader in Privileged Access Management

      Free up Resources - eliminate time consuming manual processes that are costly and error prone

      Simplify Audit Activity

      And much more...

 

Why XYPRO and SailPoint? 

SailPoint’s industry-leading, powerful access certifications, governance controls and logical workflows allow NonStop customers to take full advantage of the capabilities provided by SailPoint that have long been available for other platforms.

A common use case is user account provisioning and deprovisioning. With XIC, when an identity is provisioned through SailPoint, HPE NonStop is now an option to select. Once selected, the userid and all relevant attributes are automatically created on your HPE NonStop servers. No user intervention. No emails being sent to administrators and no manual processes. Similarly, when an identity is disabled through SailPoint, the corresponding account is immediately disabled on all NonStop servers on which it was provisioned.

 

When that identity is removed using SailPoint, the account is immediately removed from all NonStop servers, ensuring the removal of stale accounts, improving your relationship with your auditors, and strengthening your security procedures at the same time.

 

XYGATE Identity Connector is a lightweight, easy to deploy, executable using a micro service framework and standard SCIM 2.0 protocols.

Simply configure the service XML with the specific HPE NonStop server properties and run the deployer. XYPRO’s NonStop Identity Connector deploys quickly in a JAVA Virtual Machine (JVM) on OSS. No other software is required. Installation is simple, quick and secure.

 

Join our Webinar

Join SailPoint and XYPRO on Wednesday, October 7, 2020 for a joint webinar where we’ll discuss the benefits of integrating SailPoint and your HPE NonStop server environment with XYGATE Identity Connector. We’ll walk through the most common use cases that have simplified HPE NonStop administration activities.

 

 


Newsletters

Missed a Newsletter? Catch Up Here

Find out about Tandemworld

 

 


Top 3 File Integrity Monitoring Concerns

and How to Address Them

 

File Integrity Monitoring (FIM) is an important requirement of the PCI data security standard for maintaining confidential (e.g., cardholder) information. It is considered a vital requirement for security compliance frameworks to help identify unexpected or malicious activity across critical system files and protect business assets.

The ubiquity of payment cards for personal electronic transactions has changed the security equation in a fundamental way. Especially now, when COVID-19 has exponentially increased online payment transactions and changed the workforce landscape to a remote one.

Any compromise in system security is likely to have far-reaching consequences, both in terms of financial loss and the damage to an organization’s reputation. Protecting personal cardholder information is of paramount importance.

In this context, File Integrity Monitoring should be considered an essential security requirement, not just for PCI compliance, but to preserve the integrity of all NonStop systems.

Top Three File Integrity Monitoring Concerns

1.      Detecting suspicious activity and malicious attacks

The key concern for monitoring files is to quickly discover any external threats that might cause damage to your critical systems and applications. This is the most important reason to have FIM in place.

2.      Identifying inadvertent or unwanted changes

Let’s face it, human error is inevitable, accidents happen, and users can unintentionally make changes that will detrimentally affect files. This is another great reason to ensure that you are monitoring your files.

3.      Complying with regulations

Of course, you must also check your files to comply with regulations such as PCI DSS, SOX, and GDPR. You must also have the ability to provide any reports requested by regulators.
 

Verify Elite: The Complete Solution for

File Integrity Monitoring & Compliance

CSP has the prefect solution to help solve these issues and others that you may encounter with regards to monitoring the integrity of your files.

Verify Elite® is the complete NonStop compliance and file integrity monitoring solution. It ensures that your NonStop System's security (Guardian & OSS) meets industry standards and regulations such as PCI DSS, SOX, and GDPR, and is specifically designed to monitor changes to files and generate compliance reports.

Verify Elite’s recent enhancements include a simplified user interface, which makes it easier for you to address the critical file monitoring and compliance reporting requirements for PCI/GDPR. We’ve also added helpful tips across the product and made it even more intuitive to use.

 

 

Newly Redesigned Enhanced UI

 

Verify Elite's Security Compliance Monitor can ensure your compliance with regulations and internal security policies by performing regularly scheduled compliance checks.

And by executing regularly scheduled file integrity checks, Verify Elite's File Integrity Monitor ensures that any unauthorized changes are immediately identified and reported.

 

Guardian Result History Screens

 

What’s New in Verify Elite 2.40

Some key features included in the latest release of Verify Elite are the new “Binder Timestamp” flag for Guardian File Integrity Check and the EMS logging options

Key Features:

·        Pre-built customizable compliance rules

·        Monitors both Guardian & OSS files

·        Detailed compliance reporting

·        Intuitive GUI makes compliance checking & audit reporting easy 

·        Meets PCI-DSS regulation 11.5

·        Easily integrated with enterprise security tools

·        Real time notifications with Alert-Plus

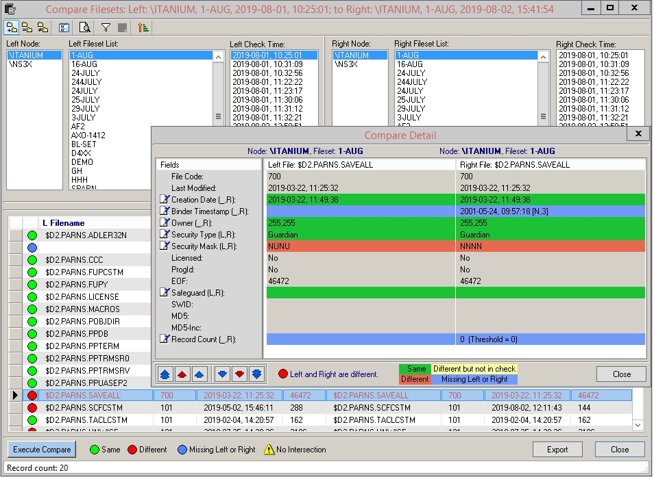
·        Multi-Node Fileset Compare

 

The regular comparison of fileset across nodes should also be a part of the process to ensure the integrity of your files. Verify Elite’s Multi-Node Fileset Compare feature permits the comparison of filesets located either locally or across NonStop nodes. For example, files that are replicated to backup environments need to be regularly compared to production files to ensure their integrity.

 

Guardian Fileset Result Compare

 

CSP - Compliance at your Fingertips™

For complimentary access to CSP-Wiki®, an extensive repository of NonStop security knowledge and best practices, please visit wiki.cspsecurity.com

We Built the Wiki for NonStop Security ®

 


NonStop Technical Boot Camp 2020 is going virtual!

Please join us for an educational, all-digital experience!

     

 

Mirrored agendas will run in these international locations:

United States

Europe

Japan

Mexico

Singapore and Asia

 This is a FREE EVENT!  Register at www.nonstoptbc.com

 

 

November 19, 2020 is Education Day

 

 

Ask TandemWorld

Got a question about NonStop ? ASK Tandemworld

Keep up with us on

Twitter @tandemworld

We are currently seeking skilled resources across the EMEA region,

contact us for More Info

www.tandemworld.net

 


Find out more about us at www.tandemworld.net

 



www.tandemworld.net

+44 (0) 20 8304 7979


Our company, Tandemworld, accepts no liability for the content of this email, or for the consequences of any actions
or information provided.

To Unsubscribe or Change your Subscription Please click here